What’s in a name?
A title is important and I hope that it describes well what I do want to share with you in this series of articles. It is not so much about how to use the back-end part (Oracle Database) or the front-end (Oracle APEX, Java, Node, React or ADF). It is much more about the tools, techniques and best practices around them in order to build, deploy and maintain an Oracle PL/SQL application efficiently and correctly.
I have used the word build on purpose and not something like develop because I see an analogy with building a house. You don’t build a house by just buying parts like a door and some tools. No you need a plan, an architecture if you prefer. And how often I see people beginning with creating a table, a UI screen and then they think they are doing well. Maybe their boss/client is happy because s/he sees something visible but IMO they just started without a plan. You just DON’T start with a door and some tools when you need to build a house, so do not make the same mistake when you build an Oracle application.
And there are other build analogies:
- the tool Ant needs a build file to execute tasks;
- the Unix programs are usually installed after they are being built from source.
Why this subject and why now?
Some time ago a former manager of mine complimented me on my LinkedIn account for a Blog called About Oracle apex and translations (2). His message was that is good to share knowledge as he is doing himself now too. And yeah, I whole-heartedly agree. And when my current boss wanted me to write about how I build Oracle APEX applications from the beginning till the end, I thought let’s do it before I leave the company. The funny thing is that I have been introduced to my current boss by another former manager that shares the same first name as the other manager. Thanks Harm I and II, for your gentle words. Thank you boss for pushing me to write about “How to build an Oracle Database application”.
Already soon in my career I invented solutions for not installing applications manually. Sometimes the boss/manager/team did not see a value added right away but after some time they got convinced, well almost all of them. In the Oracle Designer era, I repeated this while working on an assignment for the ING bank in Amsterdam. And in 2015 when I was working for pension fund MN in The Hague, The Netherlands, I joined the Continuous Integration team and started to assemble the ideas I am going to present to you here.
Actually I think I have enough material for a book or maybe even more. But let’s just start with a Blog and see what’s comes of it. I won’t dive too much into details but I assure you that with the help of my ideas you are better prepared to build a serious Oracle PL/SQL application. And you can always contact or hire me if you need more explanation :).
Philosophy
I believe very much in the Unix approach of handling tasks. In Unix there are a lot of simple tools that each in their own perform their task very well. I like that approach so much because it enables you to use the same tools over and over again. A win-win for you and your boss or client. Of course you may decide to replace a tool but the idea is clear. And to be honest I do not like it to learn every year another methodology or tool. I advance but not too fast but not too late either. I assume that you do not rebuild your house every time there are new techniques.
An example of this Unix approach is deploying your Oracle application software. I use Flyway because that is a tool based on a simple idea: it executes database migration scripts automatically and stores the result of the execution in a history table so Flyway knows what has been installed in order to determine what to install the next time. It is even not necessary to install version N+1 first if the latest version installed was N, you can immediately continue with N+2 (or N+3 or …). Simple and predictable, so I see no reason to use another tool. I hope this convinces you to never again execute database migration scripts manually.
Of course I have looked at the Supporting Objects feature of APEX but I think it is only suitable for (demo) applications with a small number of database objects that do no change. As soon as you build a real application you will create a lot more database objects like packages and views and it becomes too difficult to use APEX Supporting Objects, at least that is my opinion. And do not forget that APEX is just the front-end so if you decide to replace it by another front-end you also have to find another tool to run the migration scripts.
So embrace the Unix philosophy and use Flyway to run database migration scripts. I will describe Flyway in more detail in “How to build an Oracle Database application (that supports APEX, Java, React or any other front-end) (5)”.
Another important point is to use the power of the Oracle Database. It is an expensive product but very powerful so use it thoroughly and get used to it. Take lessons, courses, read books, read Blogs but invest in it. It will really help you to build better.
The last point is that we should be very vigilant regarding security, so just apply all the best practices there are.
Standing on the shoulders of giants
If I have seen further it is by standing on the shoulders of Giants.
Isaac Newton in 1675
I have to mention Oracle gurus like Tom Kyte and Steven Feuerstein but I should surely mention a fellow Dutchman Rob van Wijk who has written Blogs about implementing business rules in 2008 and Professional Software Development using Oracle Application Express in 2013. We are living in 2021 now and things have advanced but I have used his ideas to lay the foundation.
Architecture
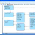
Database structure
As always a picture is worth a thousand words so I will show the picture first:
These layers are schemas in the database and folders in our application project environment.
Quoting Rob van Wijk:
This layered approach is a choice we’ve made to enhance security and flexibility in our applications. The three schemas only have a minimal set of system privileges, just enough to create the object types needed for that layer.
DATA
This is the schema that contains the data: the tables and all objects needed to maintain the data logic. You may decide to put data logic packages in the API layer but that is up to you.
The schema structure allows the UI layer to use objects from the DATA layer but I think that should be only allowed for read access to simple tables, think of List Of Values. All business logic should go via the API layer. It is simple to define a view or package in the API layer that can be used for DML purposes.
API
This is the schema that contains the business logic. It may contain data logic packages if you do not want to have packages in the data layer.
UI
All User Interface logic. When the front-end is APEX this means that this schema will be the parsing schema. Please note that you can have more than one parsing schema per APEX workspace so there is no problem having several applications with different parsing schemas in a workspace.
EXT
This is an EXTernal layer I have added to the structure. It is meant for external logic: interfaces or data conversions. Please note that setting up a new system almost always requires you to import data from another source. This layer can take care of that. If your application has to support several customers you may even have a layer for each customer. The level of this layer is the same as the API layer. It can interact with the API layer in a bidirectional way. After all, the external layer may use business logic and business logic may use an interface from this layer. The UI layer may use objects from this layer too.
Tools, techniques and best practices
Oracle Database and Oracle APEX
I have used Virtualbox and the prebuilt virtual machine Database App Development VM from Oracle for my development environment. I strongly believe in having a separate database for each developer while developing since I do not want to interfere with others and I do not want that others interfere with me while I work. At a later stage you can always use an integration or test database to see if everything works well together.
Keep in mind that you cannot import an APEX application into another APEX instance if the exported version is higher than the version of APEX to import into. So exporting an APEX 19.2 application will not import into APEX 18.2. So align all your APEX versions from development till production.
Oracle SQL Developer Data Modeler
Maybe less well known than its big brother Oracle SQL Developer but a tool that allows you to build a great model (plan) of your database application. You can use various modeling techniques like Entity Relationship Modeling and a lot, lot more. It even allows you to create database scripts or migration scripts that you may use in Flyway.
A book I can recommend is Oracle SQL Developer Data Modeler for Database Design Mastery by Heli Helskyaho.
You can better use one modeling project for all your applications when you use SQL Data Modeler so you can share your configuration more easily between projects and developers.
Version control
This is absolutely necessary IMHO. Use whatever tool you like, Git or Subversion for instance, but use it. How often I needed to compare a script with an older version I can not tell you, but it was often. And sometime I had to just to throw away a concept to start over. And that is just a small part of the advantages of a version tool. When you work in a team it is a sine qua non.
SQL Data Modeler only supports Subversion but sites like GitHub support both Git and Subversion.
Maven
Apache Maven is a software project management and comprehension tool. Based on the concept of a project object model (POM), Maven can manage a project’s build, reporting and documentation from a central piece of information.
So Maven will be the tool to automate several tasks like running Flyway, exporting and importing APEX applications or running unit tests.
Flyway
Already described, integrates very well with the tools above.
Oracle SQL Developer
Oracle SQL Developer is a free, integrated development environment that simplifies the development and management of Oracle Database in both traditional and Cloud deployments. SQL Developer offers complete end-to-end development of your PL/SQL applications, a worksheet for running queries and scripts, a DBA console for managing the database, a reports interface, a complete data modeling solution, and a migration platform for moving your 3rd party databases to Oracle.
Oracle SQL Developer
So this tool is already a great asset for a database developer but it is absolutely necessary when your DBA only allows you to access this tool and Java in a Citrix environment where the command line or Maven is forbidden. After all, Maven is just launching Java with some command line options. And you can launch a program from the SQL Developer External Tools.
utPLSQL
A PL/SQL unit testing framework originally developed by Steven Feuerstein, we now have version 3. An impressive piece of work and easy to use. In the Java community it is normal to unit test but not so in the Oracle community. This tool may convince you!
SonarQube
A tool that might help with PL/SQL static code analysis is SonarQube. Used in combination with utPLSQL this tool will improve the quality of your application code. Please note that this tool is not open-source.
Perl
I have learned Perl, the Practical Extraction and Report Language, a long time ago and it still helps me with doing some scripting tasks. So there is no reason for me to switch to Python or something else.
Ant
Ant has just been described before and it interacts well with Maven and is sometimes more simple to use than Maven.
DevOps
DevOps is a set of practices that works to automate and integrate the processes between software development and IT teams, so they can build, test, and release software faster and more reliably.
Atlassian
The tools and techniques I have described can be used from simple to complex. So from a single person running Maven from the command line to a team using Jenkins and the free artifact repository Nexus to build a Continuous Deployment pipeline based on Maven.
Conclusion
I hope I have given you enough appetite to continue reading this series of articles about building Oracle applications. Apart from the Oracle Database almost all tools are open source (and mature) so you can use that argument to convince your boss. And some tools also have a (paid) support option if that is needed.
Stay tuned!
All articles in this serie
| Subject | Link |
| Introduction | “How to build an Oracle Database application (that supports APEX, Java, React or any other front-end) (1)” |
| Database structure | “How to build an Oracle Database application (that supports APEX, Java, React or any other front-end) (2)” |
| Oracle Database and Oracle APEX | “How to build an Oracle Database application (that supports APEX, Java, React or any other front-end) (3)” |
| Oracle SQL Developer Data Modeler | “How to build an Oracle Database application (that supports APEX, Java, React or any other front-end) (4)” |
| Git, Subversion, Maven and Flyway | “How to build an Oracle Database application (that supports APEX, Java, React or any other front-end) (5)” |
| Oracle SQL Developer, utPLSQL, SonarQube, Perl, Ant and DevOps | “How to build an Oracle Database application (that supports APEX, Java, React or any other front-end) (6)” |
