Author: admin
As a (promised) follow-up on the uni-direcional CMP/CMR example in EJB CMP/CMR example with JBoss+Xdoclet, we present a many-to-many (m:n) relationship example here, albeit in much less detail. For …
This post contains a summary of the book: “Expert one-to-one J2EE design and Development” by Ron Johnson, Wrox 2002. I did not put any effort in finding my own …
In this post I’ll first discuss how to implement a unidirectional one-to-one relationship with EJBs, JBoss and Xdoclet in abstracto, using two tables called table1 and table2. Thereafter I’ll …
Do you want to fill/update the contents of the Hypersonic SQL database that is running under JBoss by running an Ant task?
For a good “non-religious” argumentation on the advantages, drawbacks and points for improvement of EJBs, see this post by Nick Minutello.
In this post I want to give some pointers to/an overview of technologies for developing server side software in general, as well as one in particular: Attribute Oriented Programming, …
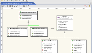
Any non-trivial EJB-based application should incorporate the session facade design pattern, since the overhead to implement it is negligible and the benefits are great, as can be read on …
During development of your Struts-based web tier, you want to be able to test your page flow, action forms and validation independent of your persistency layer, which may be …
This post describes how to import a (non-Eclipse) based project from CVS into Eclipse.
In Nancy Chen Junhua’s article on Developing Struts with Easy Struts for Eclipse she has some interesting pointers to documents on “Eclipse Aided Development” on IBM’s developerworks. In my …
Working my way through the first chapter of Jakarta Struts Live book, I could not get my own application working, failing at the <bean:message key="welcome.databaseSelection"/> The annoying thing was …
Playing with EJBs at home and programming with Struts at work recently, I wondered how you would integrate those, preferrably with the Eclipse environment: EJB and the Struts framework …
Jakarta Commons logging is a wrapper around Log4j (Log4jLogger), the Java native logging system(Jdk14Logger) and the built-in fall-back logger SimpleLog. Depending on which one is on the classpath, that …
The stable 3.x versions of MySQL don’t support stored procedures. Consequently the associated JDBC driver can’t support callable statements. The alpha 4.x versions don’t support stored procedures either, but …
On Sang Shin’s J2EE Programming with Passion! page, you can find many good (introductory) courses on J2EE (and related topics). Courses taught include J2EE Programming with Passion! Advanced J2EE …
Developing CMP entity beans with JBoss 3.2.4, Eclipse and the Lomboz plug-in, I encountered the following anomalies:
According to this article: After examining the standard logging API, my opinion is to stick with the log4j package if you are looking for a robust logging implementation. The …
In my search for an XML plug-in for Eclipse, I stumbled upon the following article: Working with Hibernate in Eclipse It contains a reference to such a plug-in (XMLBuddy), …
The Lomboz 3.0rc2 release works perfectly together with Eclipse 3.0. You can download it here (lomboz.3rc2.zip). Please make sure to download the accompanying Eclipse Modelling Framework (EMF) plug-in too …
The Apache Struts web application framework is is a flexible control layer based on standard technologies like Java Servlets, JavaBeans, ResourceBundles, and XML, as well as various Jakarta Commons …
Recentely I noticed that MySQL 3.x lacks support of callable statements via the JDBC API. The good news is that the Hypersonic DB (ships standard with JBoss) does support …
Want to see what’s residing in your database from Eclipse? Get the QuantumDB plug-in, and create a DB connection using a driver suitable for your database. From then easy …
Go to /etc/mail/ and look in the sendmail.mc file. Uncomment and change the entry define(`SMART_HOST',`forward.host.domain'). Additional info: The sendmail.cf is generally considered to be too difficult to be changed …
Please note that when you want to quote code snippets from an XML-based file, such as a build.xml, you have to convert this file to HTML, i.e. convert the …
A nice summary of the topics of the 2004 JavaOne Conference held in San Francisco (CA), June 28th till June 1st is already presented at the web site. For …
I have tested JBoss via Eclipse with the Lomboz plugin along the lines of this great tutorial. I got it relativerly easy up and running and it is a …
A research team of the Alice project from the Dutch Institute for Nuclear and High Engery Physics (NIKHEF) wrote a very elaborate comparison on Oracle, PostgreSQL and MySQL. This …
Currently, plugins for the 3.0 release of Eclipse are only sparsely available. However, I already discoverd two interesting ones: a subversion Eclipse plugin (CVS support is already present in …
Eclipse 3.0 is available for download from the 25th of June. I downloaded and installed it. It looks great and has some great new features, among others integration with …
If you have just installed the MySQL RPMs and wonder what to do next, check out Getting Started with MySQL. This is a wonderful concise to-the-point comprehensible “getting started”, …
With Eclipse 2.1.3 using the SysDeo plugin for Tomcat (I’m using Tomcat 4.1.30) I am not able to un/redeploy an application: the old code isn’t replaced by the new. …
You can access a database with Ant. This can be useful when you want to create a database and fill it with some default data at the start/deployment of …
|*Title*: |JUnit in action| |*Authors*: |Vincent Massol, Ted Husted| |*Published by*: |Manning Publications Co.| h3. Abstract Although the emphasis in _JUnit in action_ is on unit testing (of course!), …
Activated textism2 plugin, which makes formatting HTML posts much more convenient: see also “this link”:http://textism.com/tools/textile/index.html