Category: Architecture
The recent announcement of Google’s A2A (Agent-to-Agent) protocol in April 2025 has generated significant buzz in the tech community, particularly or even entirely concerning its association with AI agents. However, while …
‘Kafka is dead’ is a statement that is circulating more and more often. Critics point to a lack of innovation, the complexity of the product and the emergence of …
Application integration typically happens in the backend — on the server side- , through fully automated means using APIs, web services, adapters/connectors, integration technology (service bus, event broker, ..) …
In the ever-expanding realm of the Internet of Things (IoT), organizations are increasingly embracing interconnected devices to gather and exchange data. These systems often start with one use case …
You probably know how this works: you start learning AWS, get a free tier account, work with it – play with it (yes, really, AWS is toys for adults). …
Introduction A few weeks ago I published a blog about secret rotation , I used the default Lambda functions for single user and multi users that are maintained by …
Dit is een verhaal over mijn ervaringen als klant van een leasemaatschappij. Of misschien als belanghebbende (want mijn werkgever is de klant). Een verhaal op twee niveaus: de klantervaring …
I am not normally a cynic. I trust people’s good intentions. However, I am a little suspicious when an argument in favor or against a specific way of doing …
The best solution may not be the best solution. Depending on the scope in which you consider the alternatives, you may arrive at the wrong conclusion. Consider only the …
Introduction I used LastPass for several years, and it helped me a lot to access my passwords and secrets on any moment, from multiple devices, in a secure way. …
“Can we let go of that office building?” (we pay rent, utilities, furniture – is that still necessary or justified) “Well, I believe Chris is still making use of …
A conference such as Devoxx is a great opportunity to get inspired into trying out tools and technologies that may not or only be vaguely be known as they …
Quite a few systems – business applications large and small – do not have support for WebHooks. That is: they do not offer the ability to register a URL …
How to be prepared for a black swan scenario?
Dapr is a runtime framework for distributed applications. Dapr also provides a personal assistant to any application and environment that offers standardized access to different facilities (state, secrets, configuration, …
Many people receive mail at their front door that they do not want to receive. Commercial mail, mail from companies they may perhaps made enquiries with long ago, mail …
Your customer has a specific challenge and wants to have it solved by means of software. They ask you as a software/solution architect to advise them on this topic …
WYSIWYG may not be true for all IT systems. What you see may be more than what you actually get. As a Product Owner, you have to be very …
This year I had to work with a colleague for multiple internal poc’s that we could use to show customers. Together we started thinking about the approach and where …
Introduction It is possible in AWS to check if your environment is compliant to your minimum standards. It is also possible to automatically change the environment to make it …
In this blog post, I will show how you can install the OWASP training tools WebGoat, WebWolf and JuiceShop on your local laptop using Vagrant.
Quality is something which is hard to define. Different areas of expertise use their own definitions of what quality is. Without an objective standard which carries weight, anyone can …
TL;DR: a software release introduces changes in three areas: functional, non-functional and quality. Each change should contribute to identified objectives – and the contribution should be measurable. Product teams …
TL;DR: the true cost of a software feature includes a long tail of operational and maintenance cost that should be taken into consideration when first implementing the feature. The …
Jenkins is a solid CI/CD platform which has proven itself over the years. Many organizations use it to build, test and deploy their applications. In Jenkins it is possible …
SonarCloud is a hosted SonarQube SaaS solution which helps you with code quality management. It is free to use for open source projects. You cannot install 3rd party plugins …
OWASP ZAP (Zed Attack Proxy) is an open source dynamic application security testing (DAST) tool. It is available here and has a website with documentation here. I recently encountered it when looking …
What’s in a name? A title is important and I hope that it describes well what I do want to share with you in this series of articles. It …
It is often expected of a DevOps team to also take security into consideration when delivering software. Often however, this does not get the attention it deserves. In this …
Last time in “How to build an Oracle Database application (that supports APEX, Java, React or any other front-end) (5)”, I told you about Git, Subversion, Maven and Flyway. In …
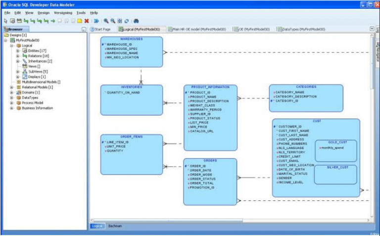
Last time in “How to build an Oracle Database application (that supports APEX, Java, React or any other front-end) (4)”, I told you about the Oracle SQL Developer Data Modeler. …
Last time in “How to build an Oracle Database application (that supports APEX, Java, React or any other front-end) (3)”, I told you about the Oracle Database and Oracle APEX. …
Last time in “How to build an Oracle Database application (that supports APEX, Java, React or any other front-end) (2)”, I did show you the database structure. This time I …
Last time in “How to build an Oracle Database application (that supports APEX, Java, React or any other front-end) (1)”, I gave you an introduction. This time I will elaborate …
TL;DR Prototyping is an essential way to determine the technical feasibility and functional desirability of features of a software system. There is a clear and present danger that the …
Introduction I looked into virtual network peering peering in Azure and I saw something that looked rather strange to me. Let me explain what it was, how VNet peering …
In this blog, I will show how you can use the SAM (Serverless Application Model) to get a presigned upload URL to AWS S3 that can be used exactly …
In this blog I will show how you can use the SAM (Serverless Application Model) to get a presigned upload URL to AWS S3 that can be used exactly …
In this blog, I will show how you can use the SAM (Serverless Application Model) to get a presigned upload URL to AWS S3 that can be used exactly …
It is the end of the year: time to look back, time to look forward. In the past year, I had a lot of extra time because of the …